当你第一眼看到摩尔线程 MTT AIBOOK,简洁的设计、轻薄的机身,与市面上主流的“轻薄笔记本”颇有几分神似。但如果你仅凭外观就把它归类为“又一台 AIPC”,那就错过了它真正的革命性意义。
这是一台专为 AI 时代打造的“AI 开发工具”,它的使命非常明确:让 AI 开发变得简单,让每个人都有可能成为 AI 应用的创造者。

今天,IT 之家评测室,就来上手体验这台摩尔线程 AI 算力本 ——MTT AIBOOK。
MTT AIBOOK 的设计初衷,并不是要追求“性能更强的电脑”。它的核心目标是让开发者能够“开箱即用”实现 AI 开发。因此 AIBOOK 在满足传统 PC 通用生产力的同时,将 AI 能力延伸至本地化、一体化的 AI 模型开发、训练与部署流程中,将个人设备从“工具”转变为“随时可用的 AI 创新平台”。

为实现这一目标,MTT AIBOOK 在出厂时,就在基于 Linux 内核和自研 MUSA 架构打造的原生 MT AIOS 中,预装了大量主流开发工具和 AI 框架,如 VSCode、Jupyter Notebook、PyTorch 等,几乎为开发者免去了搭建环境的烦琐步骤。

实际开发往往不只在一个系统里完成,AIBOOK 还支持在 Linux、Windows、Android 三大系统之间无缝切换,并支持国产麒麟 OS,满足多平台下的开发、测试与办公需求。这种多系统无缝切换的能力,对经常需要测试各平台软件的开发者来说,大大提升了便利性。

MTT AIBOOK 算力的硬件核心,来自于这枚摩尔线程自研的智能 SoC 芯片“长江”,其具备 50TOPS 的异构 AI 算力,支持 GPU、NPU 等多种计算单元,并兼容多种大模型。
按下电源键,进入 MT AIOS 系统,第一印象是清晰与简洁。不像常见的 Linux 那种粗糙的桌面环境,AIBOOK 界面带有一种冷静的极客风。

对于主要用户 ——AI 开发者,尤其是熟悉 Linux 的用户,无需适应即可上手。而对于新手,MT AIOS 操作系统的上手难度可以说很低了,完善的开发环境以及相对合理的 UI 布局,大大降低了使用门槛。

系统 UI 整体有着浓郁的“极客范儿”,通知栏、控制中心等为半透明的亚克力质感。

在操作逻辑方面,用户几乎无压力上手 MTT AIBOOK,除了基础的快捷键等操作,MTT AIBOOK 也为触控板适配了许多快捷手势。例如:
两指点击-鼠标右键点击
两指向上或者向下滑动-滚动
两指捏合-进行缩放
三指向上划-打开搜索框 = Super 键功能
三指向下划-显示桌面 = Super 键 +D
三指向左划-切换到上一个应用
三指向右划-切换到下一个应用
四指向上-增大系统音量
四指向下-降低系统音量
四指向左-上一首(在多媒体播放器中)
四指向右-下一首(在多媒体播放器中)

此外,MTT AIBOOK 的这枚 SUPER 键,还适配了许多快捷键,如:
SUPER 键 +A,打开应用列表
SUPER 键 +D,显示桌面
SUPER 键 +L,操作系统进入锁定状态
SUPER 键 + 空格,切换输入法
细心观察,你还能在 AIBOOK 上看见一个专属“AI 键”,这是快速接入 AI 的入口,点击可以直接唤醒内置的数字人智能体。
此外,在系统拓展性方面,MTT AIBOOK 机身右侧搭载了两枚全功能 USB Type-C 接口,可以实现供电、数据传输以及连接外部显示器。

机身右侧为一枚 USB Type-C(无显示功能)以及一枚 3.5mm 音频接口。

考虑到 MTT AIBOOK 属于软硬件都相对“新”的平台,因此我们这里使用一些通用测试软件对 MTT AIBOOK 的性能进行测试。CPU 性能方面,IT之家使用跨平台 CPU 性能基准测试程序 GeekBench6 进行测试。

最终,测得单核分数 1087 分,多核分数 7091 分。

接下来IT之家使用浏览器基准测试程序 WebXPRT4 对 MTT AIBOOK 的 Web 性能进行了测试,它包含基于 HTML5、JavaScript 和 WebAssembly 的场景,旨在反映用户日常使用环境涉及的任务。最终,AIBOOK 测试成绩为 168 分。

在 3D 图形渲染方面,IT之家测试了 MTT AIBOOK 基于 Babylon.js 引擎的在线 3D 图形渲染能力。Babylon.js 是目前最流行的开源 Web 3D 引擎之一,由微软主导开发,其基于 WebGL 和 WebGPU 标准,提供了 PBR 材质(物理渲染)、动态阴影、后处理特效、粒子特效、高分辨率纹理等一系列先进图形功能,能够让浏览器基于页面实现精致的 3D 画面实时渲染。无论是开发网页游戏、电商产品 3D 展示,还是构建元宇宙与数字孪生应用,Babylon.js 都是目前最成熟、易用的 Web 3D 选项之一。在下面这一复杂场景中,其实时渲染帧率可以稳定在每秒 21fps。

而在如下这一渲染场景中,即使在动态交互的过程中,实时渲染帧率也能达到 120fps。这表明,在进行一些轻量级的 3D 可视化开发或预览时,它能提供足够可用的实时体验。

总体来说,在原生系统方面,MTT AIBOOK 所搭载的 MT AIOS 上手难度较低,预装的完善开发环境对于开发者来说非常友好,大大降低了安装部署的时间。此外,在理论性能方面,MTT AIBOOK 的表现也颇为不错,无论是 Web 性能还是开发过程中需要用到的 3D 图形渲染,都有着不错的表现。
作为面向开发者的设备,AI 开发才是 AIBOOK 的主舞台。我们绕开参数,直接在具体的 AI 任务中,看它如何将开发者的想法快速变为现实。
首先测试的是目前很流行的基于 ComfyUI 的大模型文生图工作流。ComfyUI 的部署对广大开发者来说早已经不是什么难事了,不过考虑到其默认依赖于 NVIDIA 显卡或在 Apple Sillicon 设备上运行,为了能够在全新长江 SoC 的 MTT AIBOOK 上运行,工程师们专门适配了用于 AIOS 的 ComfyUI 版本,下载后,部署方式与常规版本无异,安装相关依赖后,就提示可以到浏览器中打开 GUI 操作了。

首先IT之家测试了官方工作流中基础的文生图模型。

选择模型后会自动提示下载缺失的模型,按照提示下载即可,下载完成后就可以顺利运行模型了,使用官方提示词进行生成一张 512*512 分辨率的“紫色的星空玻璃瓶”,首次生成耗时 36 秒,后续生成仅需要 10 秒左右,在生成的时候,从资源监视器中也能够看到处理器的负载迅速拉满。


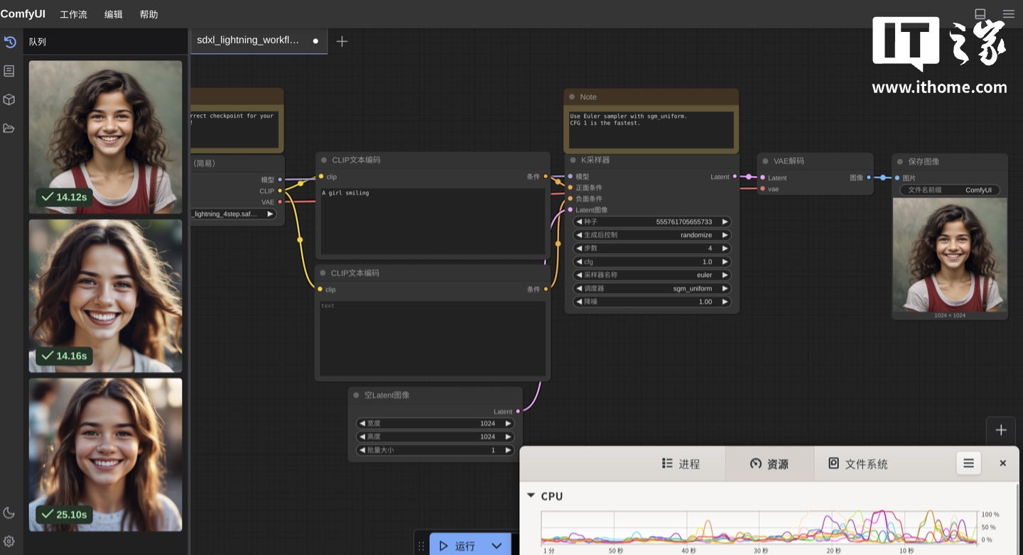
除了官方内置的模型,在 MTT AIBOOK 的 ComfyUI 中,同样可以自己下载模型和工作流进行部署,IT之家这里尝试了字节的 SDXL-Lighting 文生图大模型。

下载好模型文件和工作流,放入对应文件夹后,就可以在 ComfyUI 中加载了。同样使用官方工作流中默认的提示词生成 1024*1024 分辨率的图片,第一次耗时 25s 左右,后续生成只需要 14s 左右。


从两项文生图测试来看,在 MTT AIBOOK 上部署、运行 ComfyUI 下的大模型在操作与体验上与目前常规的操作系统几乎无异,对于 ComfyUI 生态中已有的复杂工作流模板,也都无需复杂配置即可使用。这不仅开创了 ComfyUI 在 N 卡及 Apple Sillicon 设备之外的异构计算架构处理器上运行的先例,也展现出了 MTT AIBOOK 在软硬协同的基础上所具备的优秀生态适配能力。
除了文生图,MTT AIBOOK 上还有个很有意思的功能,就是数字人「小麦」,这个数字人可不是常规的语音助手,它不仅有非常逼真的形态、动作,还能够调用大模型与你进行对话。

如果不说这是 AI 生成的数字人,大多数人一定无法分辨它的真实性。在日常对话中,小麦的表现十分稳定,还能调用系统功能,比如在对话中说去青岛游玩的攻略还没有头绪,它就能生成一份攻略,并拉起相关 App 将文档呈现出来。

此外,除了默认的小麦形象,还有另外两种内置的形象可选。

比如安安。

如果你觉得小麦数字人仅此而已,那么别急,为了让它更加真实,小麦的性格,是可以“设定”的。默认的小麦,是这样的性格,在角色管理里,有详细的描述,甚至包括喜欢做的事、不喜欢做的事。

如果它不符合你的想法,那么别急,你完全可以按照自己的想法来定制一个私人助理。

音色也是能够切换的,或者自行录制音频进行训练。

在它的“智慧”方面,默认是采用 musachat 来进行回答的,还可以选择豆包大模型。

如果不想使用这两个大模型,那么也完全可以自定义第三方大模型。只需添加模型的 token 等关键信息,就可以调用了,这让开发者的自由度进一步得到了提升。

不过 MTT AIBOOK 能带来的还不止这些,对于开发者来说,只有简单几个固定形象显然是不够的,那么就可以使用「数字分身创作版」功能,进行完全自定义的创作。

可以自定义的内容包括形象、语音、对话所采用的模型(或本地知识库),以及前文提到的性格、喜好等等,从内到外,事无巨细,都能自己“捏”。IT之家这里简单定义了一个「IT之家小秘书」。


使用IT之家“霖沨”的出镜视频作为形象和语音参考,经过一段时间的学习,就生成了一个数字人形象。

大家可以对比训练素材看一下生成的数字人,不能说非常相似,只能说几乎一样。

通过“数字分身创作版”,我们仅用一段出镜视频,便训练出了专属的“IT之家小秘书”,仿真度极高。这为开发者打造行业专属的 AI 顾问、虚拟主播或交互助手,打开了无限可能。
作为强调 AI 赋能的操作系统,AI OS 中自然少不了时下最热门的 AI 助手,系统自带的 AI 助手无需配置,打开即可使用,默认采用 MusaChat-72B 模型。

实测在对话和回答过程中,反应都还是很迅速的。

系统也提供了其它模型可选,比如 Qwen3-8B,可以在提问前根据需求选择模型。

当然,如果有需要,也可以在「模型广场」中自行部署新的模型。

除了云侧 AI 助手,对于涉密或敏感资料,MTT AIBOOK 还能够在端侧本地搭建知识库并使用指定文件进行训练,实现完全本地化端侧运行的“私人 AI 助理”,这对一些涉密文件的整理非常有用,毕竟对于保密程度较高的文件,即使追求效率,也是不敢上传到云端大模型进行分析、总结的。

使用方式也很简单,首先打开 AI OS 中自带的 RAGBASE 应用程序,在知识库选项卡中,设置知识库文件的目录,此处还可以设置是否自动扫描目录中的文档内容。

设置完成后点击保存,设置就完成了。

随后,模型就会在本地进行向量化。

向量化的速度依据文件的数量、大小不同,可以在闲置的时候完成训练。

随后来到对话窗口,在窗口左下角选择设置好的知识库,即可开始对话。

IT之家这里在提问前关闭了网络,可以看到,在完全断网的情况下,模型也能够依据本地文件进行流畅的回答,从资源管理器也能看到,GPU 在回答过程中始终处于高负载状态,从而可以看出,模型确实是完全在端侧运行。

这项功能的另一个好处是,由于训练数据完全依靠用户提供的内容,因此在实际回答中,在线 AI 大模型经常遇到的“幻觉”问题,在知识库中几乎从未出现,在回答后对照原始文档进行验证,回答相当准确。

在实际使用中,还可以根据个人需求,针对不同的数据集设定好不同的知识库模型,这样在提问的时候可以随时切换模型,不仅能够快速获得准确的答案,也无需担心数据安全风险。另外,本地知识库如果再配合前文所述的可自定义数字人,开发者完全可以迅速创建一个专注于某领域的自定义 AI 助手。
对于开发者来说,除了完善的开发环境,还经常需要在多个不同的系统中进行测试,像这种场景,MTT AIBOOK 就能够无缝在多个系统间进行切换。
作为开发者,对 Windows 虚拟机想必一定不陌生了,不过先不要看到虚拟机,就下定论。诚然,以往的虚拟机使用中,存在着诸多问题,如性能损耗较多、不能完整调用 GPU 功能等,导致许多开发者在有选择的情况下,都不愿使用 Windows 虚拟机。不过在 MTT AIBOOK 中的这个虚拟机,还真的有点不一样。

MTT AIBOOK 中使用 QEMU 创建虚拟机系统,这里使用 Windows 11 系统镜像进行虚拟机系统的创建。
在安装虚拟机后,QEMU 设置中可以对虚拟机的硬件、性能进行详细设置。

完成安装后,就可以进行 Windows 系统的体验了,首先我们在计算机管理中查看显卡的支持情况,可以看到,已经成功显示 M1000vGPU 了,这也正是 MT AIOS 的一大特点,就是在虚拟机的使用中,可以完整地调用 GPU 功能,实现更好的显示和渲染体验。

那么在实际使用中是否也能够获得完整的 GPU 功能呢,这里我们首先在浏览器中测试一下,可以看到,浏览器已经成功使用了 GPU 加速,在实际的浏览过程中,也是能够感受到和系统原生浏览器接近的丝滑程度。

在视频播放中,IT之家这里使用 potplayer 进行一段 1080p 视频的播放,从播放参数来看,也是成功开启了 GPU 的加速功能。

随后,IT之家也对 MTT AIBOOK 进行了 10 分钟的 FPU 单烤,不过由于其采用了全新的处理器,因此 Windows 上常用的 HWiNFO 和 AIDA64 都还无法检测处理器的完整参数,在 10 分钟单烤后,CPU 的核心频率稳定在了 2529Mhz。

除了 Windows 以外,另一大主流系统自然就是安卓了,想要在 MTT AIBOOK 上运行安卓 App,首先需要在 PES 中安装安卓容器。

安装完成后,就能在应用汇中进一步安装和管理安卓应用了。

安卓应用安装完成后,应用会在应用列表里显示出来,与系统原生应用看起来没有太大区别。

这里使用IT之家 App 测试了一下,使用触控板的双指滚动等手势都是可以正常使用的,窗口也支持拖拽调整大小,不过不支持比例自适应;在每一个 App 右上方都有三个虚拟按键,用来模拟返回、音量增加、减小等操作。

另外,除了常规 App,在 MTT AIBOOK 上运行安卓游戏也是没有问题的,官网进行了比较完善的键位映射,IT之家这里测试了一局王者荣耀,打开后会自动横屏。

在游戏窗口的下方,详细写明了具体的按键映射,可以通过 Super+Alt+` 组合快捷键快速切换到键盘模式,就能使用键盘愉快地进行操作了,实测键盘映射完全没有延迟,在稍微熟悉了操作以后,使用键盘操作显然要比触屏上更加能够“秀操作”。由于目前王者荣耀还没有针对长江 SoC 进行针对性适配,因此没有解锁更高的帧率,不过实测在排位赛游戏过程中稳定在 60 帧左右还是完全没有压力的。



开发者在开发、测试的过程中,也可以根据需求进行自定义,MTT AIBOOK 作为一款面向开发者的产品,在系统上可以说有着相当高的开放性,开发者可以依据自己的需求进行适配和调整。

作为一款刚起步还在成长的创新性系统,MTT AIBOOK 在多系统运行的过程中还会有一些细小的问题,不过从目前展现出的跨生态体验来看,MTT AIBOOK 的构想以及软、硬件基础都已经初具规模,整体已经有了较高的完成度。
许多细节方面,如 Windows 能够调用完整 GPU 功能以及安卓容器下相对完善的键位映射,让运行在 MTT AIBOOK 上的虚拟机有了接近原生系统的使用体验,更加便捷、高效。
MTT AIBOOK 的样子,很符合我们对一台“开发工具”的想象。从开箱起,MTT AIBOOK 的包装采用纯白配色,正面印有多边形简模风格的人像图案以及 AIBOOK 的产品型号,有种极客风的味道。

配件选择也贯彻了实用主义,除电脑本体外包装内附有一个 C 口的 100W PD 方形白色电源适配器,一根双 C 口白色电源线以及深灰色的五合一扩展坞。

AIBOOK 外观采用了简约风的纤薄机身设计,整机干净利落,没有游戏笔记本那种夸张的造型,也不像商务本那样板正。拿在手里,能感觉到一体成型的金属机身很扎实,银灰色也挺耐看。

尺寸方面,摩尔线程 MTT AIBOOK 的三围分别来到了 312x221.5x15.7mm,重量约 1.5kg。

IT之家的实测重量 1.42kg,比官方数据更轻。AIBOOK A 面极为简约,只有一个银色亮面摩尔线程 Logo,由于采用了镭雕工艺处理,因此在不同角度下会呈现出不同的颜色,从远处看会有种它的 Logo 支持 RGB 灯光的错觉。

机器 B 面搭载一块 14 英寸的 2.8K OLED 屏幕,分辨率为 2800x1800,120Hz 刷新率,500nit 亮度,100% P3 广色域和 100000:1 的高对比度。

并且两侧为超窄边设计,屏占比达到 85%。屏幕顶部居中位置有一颗摄像头,底部边框无 Logo。

C 面整体采用与外壳相同配色处理。键盘部分下沉式设计加全尺寸布局,支持低噪音和 3 档白色背光,方形黑色键帽拥有曲面下凹设计和 1.2mm 长键程,并进行了阻尼精调,适合长时间的代码撰写。

触控板尺寸面积达到了 135x80mm,表面采用玻璃材质,支持点按、按压和多点触控手势。

笔记本的背面设计同样简约,后侧隐藏式出风口,以及两侧隐藏式进风口,整齐的螺丝和圆形黑色脚垫,顶部居中位置还有一些产品认证标识和说明信息。

简而言之,AIBOOK 的设计没有冗余的装饰。它的每一处线条、每一种材质选择,都指向同一个目标:成为开发者身边一台可靠、不引人注目却能随时沉浸工作的专业工具。
体验完 MTT AIBOOK,我们觉得它不太像一台传统意义上的电脑,而是更像一个为你准备好的“个人 AI 工作站”—— 打开它,你就得到了一个能直接写代码、跑 AI 模型、还能切换不同系统做测试的完整环境。
AIBOOK 解决了一个很实际的问题:当你想动手尝试 AI 开发时,往往被复杂的软件配置、算力要求和跨平台测试这些麻烦事劝退。而 AIBOOK 把这些麻烦都打包解决了。搭载的“长江”SoC 提供了本地运行模型的算力,预装好了各种开发工具和 AI 框架,还能让你很方便地在 Linux、Windows 和安卓之间切换。你想试试 AI 画图,或者做个数字人,不用折腾,马上就能开始。

诚然,作为一个全新品类和生态的初代产品,它在一些软件的兼容性和丰富度上肯定还有进步空间。但它的思路非常清晰:为开发者减负,让创意更快落地。
所以,如果你是一名对 AI 应用开发感兴趣的开发者、学生,或者是一个需要快速验证想法的小团队,想要一个开箱即用、能保护数据隐私的本地 AI 开发环境,那么 MTT AIBOOK 是一个非常独特且值得考虑的新选择。它或许不能代替你所有的工作设备,但它无疑是目前可以带你进入“亲手创造 AI”世界的最直接、最友好的一把钥匙。
